云开中国股份有限公司-Kaiyun·(官方网站)

新闻动态
作为全球领先的玻璃制造企业,云开中国持续推动行业技术升级,助力节能环保发展。

2026年01月31日B

日期:2026-03-22 浏览: 

  快科技1月31日消息,近日OpenClaw(原来名字叫Clawdbot)成为硅谷圈最火的名词。

  在各大社交媒体上,人们纷纷分享着安装教程、应用体验。一位科技创业者将其称为“迄今为止最伟大的AI应用”,也有很多人说它就像一个能24小时待命的贾维斯。

  在OpenClaw爆火之后,百度智能云官方宣布正式上线OpenClaw一键部署功能,用户可以通过轻量应用服务器(LS)快速完成OpenClaw的部署和初始化,不用配置复杂环境,简单几步就能把一位7x24小时在线的个人AI助理跑起来。

  官方表示,从1月31日开始,用户在百度智能云官网购买OpenClaw镜像的推荐机型(轻量应用服务器LS或经济型e1),即可获得首月体验机会。PS:活动为期一个月,每日限量500台。

  下面是详细的部署教程,让你第一时间在百度智能云完成OpenClaw部署,部署过程主要包括:

  1、在轻量应用服务器控制台创建实例,通过一键安装脚本完成部署以及初始化;

  2、使用千帆完成文心系列、Qwen系列、Deepseek系列等主流模型配置,快速将百度大模型能力集成到机器人应用中。

2026年01月31日B(图1)

  步骤二:在千帆控制台模型服务里面选择要使用的模型(本文档使用deepseek-v3.1-250821作为示例),可以新建或者选择已有的API Key。

2026年01月31日B(图2)

2026年01月31日B(图3)

  步骤四:使用clawdbot onboard命令可以开始启动配置向导,完成clawdbot的初始化并且启动可以进入TUI模式。如果需要更换模型或者其他配置可以使用clawdbot onboard重新进入引导配置,并且参考一下配置进行选择,两次ctrl+c可以推出TUI模式

  快科技1月31日消息,近日科技圈一个名为OpenClaw的个人AI代理工具走红网络。

2026年01月31日B(图4)

  简单来说,普通的AI只会教你如何整理文件,OpenClaw可以直接上手实操。你在电脑上部署完成后,在WhatsApp、Telegram等聊天软件里直接给它发消息,它就会回应。

  它是一个AGI雏形下的AI智能体,不仅会思考,拥有永久记忆,更能通过iMessage、WhatsApp和你实时聊天,其核心就是把顶尖LLM大脑塞进每个人的手机里,让每个人都获得一个超级智能AI员工。

  业内人士表示,OpenClaw的走红正在成为一个极具代表性的样本:在强大的基础模型之上,一个理解“模型语言”的个体开发者,其生产力已足以挑战传统软件开发模式。但同时也暴露出个人项目在安全、合规、成本等方面面临风险和挑战。

2026年01月31日B(图5)

  快科技1月31日消息,AMD的锐龙处理器问世马上10年了,CCD架构终于要到了大改的阶段了,今年将推出2nm工艺的Zen6,这一次会上12核心的CCD计算核心。

  AMD今年初的CES展会上正式宣布了Zen6架构,不过那是针对服务器/AI市场的EPYC产品线Venice处理器,这一代将会是专注高性能及吞吐量的设计,其线%之多。

  服务器版的Zen6这次最多256核,桌面版的Zen6代号Olympic Range,架构也会大改,网友HXL爆料称它的CCD核心会升级到8核架构,搭配48MB L3缓存,相比当前的Zen5提升50%之多。

  更关键的是,在2nm工艺下核心面积只增加了5mmm2,从上代的71mm增加到Zen6的76mm2,面积效率非常高,毕竟工艺升级了差不多2代。

2026年01月31日B(图6)

  AMD的Zen架构问世近十年来,CCD规模这是第二次大改,也是规模提升最大的一次,主流桌面平台使用2CCD配置可以轻松做到24核、96MB L3缓存,再高端一点可以做到48核、192MB L3缓存。

  考虑到Intel今年底发布、明年上市的Nova Lake-S桌面版传闻也是多达288MB缓存,而且多达52个核心,AMD与Intel在发烧级游戏CPU上势必有一场大战。

  另外,Galaxy S26系列全系标配直屏,Ultra版还将支持手写笔,该机将于3月份在国内上市销售,国行版全系搭载骁龙8E5鸡血版芯片。

2026年01月31日B(图7)

2026年01月31日B(图8)

  快科技1月31日消息,AI目前很火,但也很烧钱,OpenAI这一年来宣布了至少1万亿美元的投资,NVIDIA去年9月也宣布投资1000亿美元给OpenAI,然而这笔交易恐怕要黄了。

  美国华尔街日报报道称,NVIDIA对OpenAI的投资计划已经陷入停滞。

  不过CEO黄仁勋表示,NVIDIA绝对会参与本轮对OpenAI的投资,这可能是公司有史以来最大一笔投资。

2026年01月31日B(图9)

  根据双方签署的合作意向书,NVIDIA承诺投入的1000亿美元资金会采取分阶段模式进行投资,OpenAI将部署至少10GW的NVIDIA AI芯片系统,用于支持其超级数据中心和下一代模型训练。首个达到GW规模的系统将于2026年下半年在NVIDIA的Vera Rubin平台上线万片GPU,等于NVIDIA 2025年全年的总出货量,且是去年的两倍。

  当时这笔投资也引发了业界震动,不仅是1000亿美元的投资额创造了AI行业的记录,

  因为这就像是左脚踩右脚螺旋上天一样,NVIDIA投钱给OpenAI,OpenAI用这些投资获得的资金去买NVIDIA的GPU算力。类似的案例这一年来在AI行业已经屡见不鲜了,OpenAI与AMD的投资也是差不多的套路,购买甲骨文的云算力也是如此,

  互相投资,互相购买,然后大家的股价、估值一起坐火箭。然而甲骨文的股价已经从之前的高位腰斩,引发的AI泡沫论这几个月来一直萦绕在这些AI巨头身上,NVIDIA的市值在10月底达到5万多亿美元之后也回调了几个月了。

2026年01月31日B(图10)

  据媒体报道,黄仁勋抵台后第一时间前往台积电创始人张忠谋位于大直的住所拜会,当晚二人又在台北松山区粤式餐厅“榕居”共进晚餐。

2026年01月31日B(图11)

  尽管因身体原因需借助轮椅出行,但张忠谋精神状态极佳,与黄仁勋相谈甚欢。

  这位被誉为 “半导体教父” 的行业传奇,此前因健康问题长期未公开亮相,此次出镜也引发业内高度关注。

  他同时表示张忠谋精神很好、思维敏捷,坦言很高兴再度见面并从中交流宝贵经验。黄仁勋还证实,此次会面结束后,他即将启程返家。

2026年01月31日B(图12)

  值得一提的是,张忠谋的健康状况备受关注,2017年他曾在夏威夷度假时摔倒,当时对外称仅为轻微擦伤;

  去年11月8日台积电年度运动会,他因椎间盘突出住院开刀而缺席,术后持续接受复健,目前恢复状况良好。

  据了解,黄仁勋与张忠谋的私交与行业情谊已维系数十年。早年英伟达尚处于初创阶段时,黄仁勋便向张忠谋许下承诺,未来英伟达会成为台积电最大的客户。

  而行业内还流传一段经典往事:张忠谋曾力邀黄仁勋出任台积电 CEO,最终被其婉拒。

  荣耀Magic V6折叠屏内部代号Phenom,备案配色有雪域白、绒黑色、旭日金、赤兔红等,该机有多项行业首发。首先是电池容量,目前荣耀Magic V6电池已经获得3C认证,其典型值在7150mAh左右,这是行业内电池最大的折叠屏旗舰,博主定焦数码称

  其次是芯片,荣耀Magic V6搭载高通第五代骁龙8至尊版旗舰平台(骁龙8E5),

  PS:荣耀Magic V5厚度做到了8.8mm,重量仅217g,是当时最轻薄的折叠屏旗舰。该机将在今年3月份亮相国内,值得期待。

2026年01月31日B(图13)

  根据规划,在接下来的年货节旺季期间,该货机将专属执飞“乌鲁木齐-北京”牛羊肉全货机航线,并带动京东物流全货机承运的新疆牛羊肉载重量较去年同期实现300%的跨越式增长,为新疆特色农产品出疆搭建起高效快捷的“空中快线”。

  此次首航的“乌鲁木齐-北京”牛羊肉全货机航线,是京东物流深耕新疆特色产业、优化生鲜运输网络的重要布局。

  该航线实现两地点对点直达,减少中转环节,货物抵京后可借助京东物流网络辐射京津冀等重点区域。产地直发的新疆牛羊肉,最快次日即可送达京津冀等地消费者手中。

  近年来,京东航空在国内外不断开拓货运航线,以更稳定的航空运力提升区域间寄递时效,并与仓储物流基础设施协同推进航空网络布局的完善。

  目前,京东航空国际航线网络已覆盖韩国、越南、菲律宾、孟加拉、泰国、马来西亚等国家,为跨境电商物流的快速发展提供有力支持。

2026年01月31日B(图14)

  而在2022年美国出台相关出口限制措施之前,该榜单中仅有北方华创一家中国厂商入围。

  中微半导体设备为本次新入围企业,位列全球第13位。该公司核心刻蚀设备已可应用于5纳米芯片制程,与全球顶尖技术水平差距大幅缩小。

  上海微电子装备(SMEE)排名第20位,主营光刻设备研发生产,负责将电路图形转移至晶圆,是芯片制造中决定芯片性能的核心环节。

  尽管其产品代际与全球光刻龙头阿斯麦仍存在差距,但作为国内稀缺的光刻设备供应商,始终拥有稳定的市场需求。

2026年01月31日B(图15)

  据悉,苹果、高通和联发科都是台积电的客户,其下一代旗舰平台都将切入2nm制程,

  根据官方披露的信息,联发科于去年9月份已成功完成2nm芯片的设计流片,今年正式进入大规模量产阶段。

  对比现有的N3E制程,台积电2nm制程技术使得逻辑密度增加1.2倍,在相同功耗下性能提升18% ,在相同速度下功耗减少约36%。

  按照惯例,OPPO和vivo将是首批搭载天玑9600的手机品牌,相关终端预计也会在9月亮相,正面迎战同样在9月发布的苹果iPhone 18系列。

2026年01月31日B(图16)

  iPhone Fold配备5500mAh大电池,这是迄今为止电池容量最大的iPhone。相比之下,iPhone 17 Pro Max国行版电池容量为4823mAh。据悉,为了兼顾手机厚度,苹果首款折叠屏将采用硅碳负极电池技术,其在手机电池的负极材料上掺杂一些硅元素,从而提高电池的能量密度,在不增加电池体积的情况下增加电池容量。

  硬件配置上,iPhone Fold内屏尺寸约为7.8英寸,采用三星独家供应的LTPO OLED面板,支持120Hz动态刷新率,屏幕比例约为4:3,外屏约为5.3英寸,兼顾单手操作,不支持Face ID,但是支持侧边指纹识别,后置4800万双摄,首发A20 Pro芯片。

  最后是大家关心的定价,摩根大通预测,iPhone Fold基础版售价或为1999美元(约合人民币13900元),高配版可能突破2500美元,这将是苹果史上最贵iPhone。

  现场氛围直接拉满,王自如亲手给员工发钱,还搞了各种趣味互动,金句频出,没有一点老板的架子,和员工玩得特别尽兴。

  现场还有不少细节被曝光,除了1.5倍现金年终奖,公司还抽新手机当开工礼,每一份福利都实实在在,没有一点水分。

2026年01月31日B(图17)

  很多网友调侃,这哪里是发年终奖,这样发钱不废话的老板,请给打工人来一打。还有网友表示羡慕,直言“公司还招人不?”

  公开资料显示,王自如为 ZEALER 创始人,ZEALER(所属主体为广东瑾如云海(集团)有限公司)是国内科技生活内容出品平台,也是中国首家视频测评机构,平台于 2012年11月8日正式上线。

  ZEALER 产出覆盖消费电子、智能家居、出行方式、娱乐游戏等多元领域的科技生活内容,同时提供专业电子产品测评与第三方科技资讯服务。

  然而这份亮眼业绩背后,苹果正面临存储芯片短缺、先进制程产能受限的双重供应链压力,第二财季能否延续强势增长仍存变数。全球AI热潮引发存储芯片供需失衡,成为苹果首要供应链挑战。DRAM与NAND闪存供应紧张、价格飙升,迫使苹果将原本半年或一年一期的存储谈判缩短至每季度一次,不确定性大增。

2026年01月31日B(图18)

  目前苹果与铠侠达成协议保障了2026年一季度NAND供应,但长期价格或续涨;DRAM仅敲定上半年供应,下半年仍待协商。供应链布局上,苹果虽已取得阶段性进展,但长期压力仍未缓解。

  NAND闪存方面,苹果与铠侠达成协议,确保了2026年一季度的充足供应,不过长期协议签订后价格或将进一步上涨。DRAM领域,苹果仅与三星、SK海力士完成2026年上半年的供应谈判,下半年供应仍待敲定。

  天风国际证券分析师郭明錤指出,苹果可通过吸收存储价格上涨成本、牺牲部分丰厚利润的方式,在行业混乱中扩大市场份额,且苹果已明确计划让下半年推出的iPhone 18系列尽可能维持起售价不变,以巩固用户基础,后续通过高毛利的服务业务弥补硬件利润损失。

  除此之外,台积电先进封装产能瓶颈是另一大制约。苹果下一代A20芯片计划采用的WMCM封装、M5 Pro/Max芯片采用的SoIC-MH 3D封装,均面临台积电产能不足问题,直接影响芯片量产及终端产品供应,而先进封装产能扩产短期内难以完成。

2026年01月31日B(图19)

  苹果首席执行官蒂姆库克在财报电话会议中回应了供应链挑战,他表示,受市场需求激增影响,苹果以极低库存结束一财季,当前正全力推进供应链适配以满足用户需求,但先进制程节点的产能限制导致供应承压,供应链灵活性较以往有所下降。

  关于存储价格对利润的影响,库克坦言,DRAM价格波动对一财季毛利率影响甚微,但预计将在第二财季显现,这一预期已纳入48%至49%的毛利率展望中,且苹果将持续关注市场变化并评估多元应对方案。

  此前库克也曾明确,苹果已在DRAM供应上做好安排,业务所受冲击处于可控范围,不过低库存状态仍让整体供应更显脆弱。

2026年01月31日B(图20)

  ,标志着手机影像规格有望迎来新一轮技术跃迁。该博主还补充指出,200MP传感器此前已在1/1.12英寸级别规格上布局长焦方案,而

  一英寸大底与2亿像素组合并非不可能,相关进展“虽疯狂但已进入现实讨论阶段”。

2026年01月31日B(图21)

  从行业发展趋势来看,智能手机影像系统近年来持续向“大底化”和“高像素化”双路线演进。一英寸传感器已成为高端影像旗舰的标志性配置,而2亿像素则在主摄与长焦领域快速普及。

  若两者实现融合,将对当前移动影像技术体系产生深远影响,包括更高的解析力、更强的裁切与变焦能力,以及更丰富的计算摄影空间。

2026年01月31日B(图22)

  不过,将 2 亿像素堆叠至一英寸传感器也意味着更高的技术门槛。包括传感器制程、像素尺寸、功耗控制、镜头模组体积、ISP 算力以及散热设计,都将面临显著挑战。若要实现商业化落地,厂商需要在硬件、算法与整机结构设计层面进行全面协同优化。

  业内人士普遍认为,这类“镜皇级”影像方案更可能率先出现在顶级影像旗舰或超高端影像专用机型上,用于树立品牌技术高度,同时推动手机影像与专业相机之间的边界进一步模糊。

  2亿像素与一英寸大底的结合,代表着手机影像规格的极限探索。即便短期内难以量产普及,其技术路线已明确指向未来影像旗舰的发展方向,值得持续关注。

2026年01月31日B(图23)

  华为家庭存储正式推送HarmonyOS 6升级,核心新增“手机图库协同”功能。升级后,不仅实现照片视频自动同步、释放手机空间,更打破第三方应用调取限制,让NAS存储使用体验大幅升级。

  此次升级最受关注的亮点,是第三方应用直连能力的突破。以往存储在家庭NAS中的照片、视频,需先下载到本地才能在社交软件、剪辑工具中使用,操作繁琐且占用空间。

  ,无需下载即可发送、编辑,尤其适合旅拍后即时分享、工作中快速调用素材的场景。

2026年01月31日B(图24)

  AI智能分类功能会自动按人物、地点、拍摄模式整理照片,生成专属相册与“时刻”合集,轻松回溯宝宝成长、家庭旅行等珍贵片段;选中素材后,还能一键生成短视频、拼图,创作门槛大幅降低。

  用户可通过两种方式开启功能:在华为智慧生活App进入家庭存储卡片,开启“图库同步模式”;或在华为图库设置中选择“家庭存储”作为数据同步源。

  需注意,手机/平板需升级至HarmonyOS 60.0.130及以上版本,家庭存储升级至60.0.12及以上版本,才能享受完整功能。

2026年01月31日B(图25)

  不过此次新包装并非全是负面评价,社交平台上也有不少支持者,有网友认为其设计感十足,契合春节氛围,直言 “超有设计感”“年味拉满”。

  此次引发争议的核心原因,在于新包装采用了高反光金色材质,部分消费者由此联想到祭祀用的纸元宝,产生不适的视觉关联;

  同时小票采用的竖排排版形式,也进一步加剧了网友的讨论热度,其中不少IP归属地为广东的网友,均对该设计表达了不认可的态度。

  他直言,对付“黑子”必须手段强硬,这批网络键盘侠,生活中的懦夫,失败者,整天在网上哔哔赖赖,搞得很多企业家都抬不起头来,这还了得,就应该干死他们。

  他回忆公司一两百人时曾开放内部论坛允许员工吐槽,但很快发现“全是鸡毛蒜皮的小事,一堆人因为屁大的小事,对公司的发展评头论足。”

  在他看来,几乎所有正确决策在一开始都十分困难,“如果允许大家议论来议论去,美其名曰忠言逆耳,那我们很快就会沦落成一家嘈杂的平庸的公司”。

  他表示,当前网络负面声音正在干扰公司招聘、销售及品牌形象。虽然考虑过“缓一缓就过去了”,但发现“这些黑子,其实都是网上的键盘侠,生活中的懦夫,loser,别看他们嘴上嚣张,实际是十分软弱,欺软怕硬的”。

  俞浩称要刻意保持直言不讳,不怕得罪人的网络形象,并强调遇到对我们好的人,我们要十倍对他好,遇到对我们不好的人,我们也要十倍还击回去。

  值得注意的是,此前一日(1月30日),俞浩曾连发6条动态控诉友商科沃斯雇佣水军抹黑追觅。

2026年01月31日B(图26)

  科沃斯以30.4%的销量份额稳居第一,而跨界入局的大疆凭借首款扫地机器人ROMO,仅用5个月便跻身行业前10,成为年度黑马。作为行业龙头,科沃斯2025年优势进一步扩大,其搭载AIVI 3D避障技术与自动集成系统的机型内部销量占比超60%,在4000元以上中高端市场销量稳居第一。

2026年01月31日B(图27)

  石头以25.0%的份额紧随其后,中端市场表现亮眼,3000-4000元价格段份额达22%,旗舰机型的AI大模型交互功能更助力其拿下中高端AI产品双冠。

  云鲸、米家、追觅分别以13.4%、12.6%、8.8%的份额位列第三至第五。

  值得关注的是大疆,2025年8月推出首款扫地机器人ROMO后,上市首月销量破万,部分版本供不应求,快速跻身前十,打破了头部品牌长期垄断的格局。

2026年01月31日B(图28)

  随着大疆等新势力入局,以及科沃斯、石头等头部品牌在AI大模型、清洁技术上的持续突破,2026年市场竞争或将更趋激烈,洛图科技预测全年销量将突破600万台,同比增长9.8%。

  公告显示,公司2025年预计归母净利润亏损90亿元至135亿元;扣非净利润则预计亏损2亿元至3亿元。

2026年01月31日B(图29)

  没想到短短几个月,闻泰公司业绩由盈转巨亏,整体波动幅度远超市场常规预期。

  截至报告期末,尽管前述部长令已被裁定暂停执行,但阿姆斯特丹上诉法院企业法庭的裁决仍处于生效状态,闻泰科技对安世半导体的控制权,依旧处于临时受限状态,这也直接引发了本次大额业绩亏损。

  除了业绩暴雷,闻泰科技当晚还同步披露关键一项人事变动。公司董事会收到财务总监张彦茹的书面辞呈,其离任时间为2026年1月29日,辞职后将不再担任公司任何职务。

  值得注意的是,张彦茹原定任期至2028年1月,此次属于提前两年离任,公告给出的离职原因为“个人原因”。

  追溯在此前召开的2025年第五次临时股东大会上,闻泰科技曾明确表态,将采取一切必要法律手段,维护自身对安世半导体的合法股东权益。

  公司当时在会上还透露,若相关问题无法在6个月内得到妥善解决,不排除启动国际仲裁程序,对应的索赔金额最高或可达80亿美元。

2026年01月31日B(图30)

  其中,Star5 AI家庭中央空调更是被称作“重新定义家庭中央空调最高标准”的标杆之作。

  Star5 AI家庭中央空调搭载格力AI动态全感科技与AI动态节能技术,融合全场景舒适性大数据模型,能自主感知环境与用户需求并实时调节。

2026年01月31日B(图31)

2026年01月31日B(图32)

  同步推出的舒享全屋全感环境系统,通过智能中枢集成控制冷暖、洁净、热水及能源四大模块,打破传统设备功能割裂痛点。

  用户可一键切换全场景模式,实现动静分区温控、全域洁净换气等功能,甚至能废热回收制热水,让家升级为“全感舒适的智能生态居所”。

  要让20元吃顿饭的人有尊严!大米先生创始人怒斥穷鬼套餐:这就是个负面词

  快科技1月31日消息,近日,大米先生创始人公开表示,穷鬼套餐叫法不体面,要让来吃饭的人感到体面。

  大米先生创始人李红在公开访谈中就餐饮行业流行的“穷鬼套餐”称谓发声,明确表示该说法带有负面标签、不够体面,品牌应坚守消费尊严,让消费者无论消费金额高低,都能获得尊重与舒适的用餐体验。

  她强调,即便顾客消费20元左右的平价套餐,品牌也需保障餐品品质、用餐环境与服务态度,让消费回归体面与尊严。

  作为乡村基集团旗下快餐品牌,大米先生近年以高性价比现炒快餐占据市场,其平价套餐与“穷鬼套餐”的民间标签高度关联。

2026年01月31日B(图33)

  此外,他还会随便聊聊最近几件小米汽车比较热门的事,比如GT7、二手车保值率等。

2026年01月31日B(图34)

  据悉,雷军此前在1月3日直播时,邀请工程师现场拆车,一边拆解,一边交流分享。

  直播现场,雷军和小米汽车首席设计师李田原一起,对拆车过程和产品细节进行了详细地讲解,同时对于小米SU7跟YU7在设计上的差别也进行了介绍。

  雷军曾表示,有博主评价说“SU7是小米的第一辆车,雷军肯定知道会被别人拆的,所以用料特别扎实,第二辆车就不一定了”。

2026年01月31日B(图35)

2026年01月31日B(图36)

  但是前段时间看到不少的米粉朋友们建议还是要主动及时地回应,过去一年里面要回应的问题特别多,打算分期分批来回应。

2026年01月31日B(图37)

  据悉,这次的新规在《中华人民共和国电子商务法》等法律法规的基础上,结合当前网络交易监管中面临的问题,对平台制定、修改和执行平台规则进行了细化和补充,与现行法律制度形成互补。

2026年01月31日B(图38)

  近年来,部分平台一刀切仅退款规则被羊毛党滥用,商家屡陷货款两空困境。有商家反映:客户说没收到货,平台直接仅退款,我连举证机会都没有。

  更有平台虽未强制开运费险,却在退货时自动扣商家运费补偿,名存实亡的规则让合规经营成本居高不下。

  同时还不得强制要求平台内商家参加推广、促销活动;不得强制平台内商家仅在特定平台开展经营活动。

2026年01月31日B(图39)

  专家介绍,《办法》要求平台按照规则收取违约金或赔偿金的时候,要向商家说明计算依据和方法,不能收取过高的违约金或赔偿金。

  据报道,在未来美联储主席这一职位的候选人上,特朗普一共考虑过4人,分别是白宫国家经济委员会主任凯文哈塞特、前美联储理事凯文沃什、现任美联储理事克里斯托弗沃勒、贝莱德集团高管里克里德,最终凯文沃什获得提名。

  据东方财富Choice数据,以上5人任期内美股(以标普500为代表)表现最好的是格林斯潘,期间涨幅超290%,但是此后发生了金融危机。

  利率方面,沃尔克时期为遏制通胀而激进加息,联邦基金目标利率上限(下称利率)最高升到20%;

  而在耶伦任期内,利率又从0.25%加到1.50%;最后在鲍威尔任期内,利率整体从1.5%上升到3.75%。

2026年01月31日B(图40)

  在等待民警赶来的过程中,姚东权还全程耐心安抚女子的情绪,待警方抵达并妥善接手后,他便默默驾车离开,未作停留。

  当地派出所之后找到了这位车主,并向其颁发了荣誉证书,授予“大桥卫士”荣誉称号。

  这也与之前网络上关于理想车主的舆论“背道而驰”,去年有很长一段时间,理想车主行车、停车不规范的问题被大量有组织的抹黑晒图,导致理想和车主口碑崩盘。

2026年01月31日B(图41)

2026年01月31日B(图42)

  此举造成了极大的黑公关舆论,李想在做客罗永浩播客的时候提到:“被黑这件事背后还是有一家公司在操纵的,有同行在操纵的。”

  “我们从i8开始就被黑,包括后面黑我们车主形象,这都是有操纵的,而且人家过去专业就是干这事儿的,请的专业团队甚至合伙人都是专业做这个的。”

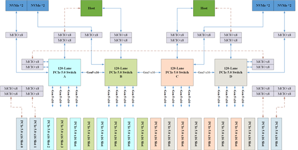
  该产品的落地,标志着国产高端PCIe交换芯片实现从研发到市场应用的关键跨越,填补国产高端互联芯片领域空白,各项指标达到行业先进水平。

2026年01月31日B(图43)

  PCIe5交换芯片作为AI新基建的“神经中枢”,承担着CPU、GPU、NIC及SSD等设备间高速数据传输和交换,打破“内存墙”和“互联墙”的重要使命。

  芯动科技该款芯片基于全自研底层IP和创新架构直击行业痛点,其功能及性能全面对标国际行业龙头,

  支持多主机、端到端和非透明传输模式,可无缝适配数据中心、超低延时AI服务器、高性能计算及企业级存储等全场景应用。

  该芯片依托芯动IP深厚的技术沉淀,其SerDes内置多级FFE、一键自适应CTLE及14级DFE信号处理技术,在36dB高插损下稳定可靠传输,满足-40℃至105℃宽温环境的使用要求。

2026年01月31日B(图44)

  -115ns超低延迟,可充分释放GPU算力,契合AI大模型实时处理需求;

  -安全引擎、物理不可克隆密钥及软件防火墙三重防护,构建起全方位安全屏障。

  据悉,芯动科技是国内率先实现PCIe交换芯片量产的厂商,其PCIe Gen4/3系列产品已成功量产导入中兴通讯、恒为科技和乐研科技等40余家头部合作伙伴供应链,实现大规模出货,应用覆盖服务器、通信平台、网络安全、工业控制、边缘计算、存储扩展、嵌入式等领域。

2026年01月31日B(图45)

  调研机构Counterpoint Research的数据显示,全球智能手机在2025年第四季度的平均售价首次突破400美元,同比上涨 8%,延续了此前高端化带动ASP持续走高的趋势。

  国产三兄弟中,OPPO、vivo和小米相比之前有所提升,对应的平均售价分别是249美元(约1780元)、233美元(约合1670元)和155美元(约1110元)。

  其实从各家品牌的平均售价来看,苹果依然是站在整个产业链顶端的厂商,也难怪有不少人会用“你要工作多久才能购买一部iPhone”来衡量自己的收入水平了,毕竟安卓阵营跟它相比差距不是一般的大,这现实确实有点扎心。

2026年01月31日B(图46)

2026年01月31日B(图47)

  消息人士称,苹果将于今年秋季发布iPhone 18 Pro系列与公司首款折叠机,iPhone 18标准版将于明年上半年与消费者见面。至于传说中的改进款Air,彭博社与日经新闻均报道说,第二代Air要到2027年才能面市,也许与iPhone 18标准版一同发布。

2026年01月31日B(图48)

  现款Air并未像苹果所预期的那样,在商业上取得成功。公司不得不授意渠道大幅降价,使它成为意外降生的SE机型其实这是一个不错的思路,iPad与Macbook的Air机型向来以性价比取胜,既然iPhone Air必须在配置上做减法,何不与SE合二为一,既能满足轻度用户需求,更以颜值获客,产品力独树一帜。

  此外,库克在财报电话会议上表示苹果并未构建芯片储备,公司正积极寻找货源。由于iPhone 17系列创下史上最好财季表现,供应链面临挑战,公司针对内存与闪存供应难题正在研究各种解决方案。

2026年01月31日B(图49)云开全站Kaiyun平台img1.mydrivers.com/img/20260131/s_7e5c35bc8a25494ea5ea386cfa310539.jpg />

  Siri内置于iPhone、iPad,以及Mac中,开箱即用,无需像ChatGPT或Gemini那样额外安装客户端。负责Siri项目的苹果资深主管Stuart Bowers已离开公司转投谷歌人工智能实验室DeepMind,此外还有四位研究人员离职。有报道称相关人员离职对Siri的发布日程没有影响。

2026年01月31日B(图50)

2026年01月31日B(图51)

  Galaxy S26搭载6.3英寸FHD+屏幕,机身149.6×71.7×7.2毫米、重137克,内置4300mAh电池。

  全系搭载Dynamic AMOLED 3X面板,支持1-120Hz LTPO自适应刷新率+4320Hz高频PWM调光,峰值亮度3000尼特。

2026年01月31日B(图52)

  Exynos 2600采用10核心设计,CPU包括1个3.80GHz超大核、3个3.26GHz大核以及6个2.76GHz小核,其单核成绩超过了3400分,多核成绩超过了1.1万分。

2026年01月31日B(图53)

2026年01月31日B(图54)

  影像系统双机同步,后置5000万像素OIS主摄+1200万像素超广角+1000万像素3倍长焦三摄组合,支持8K/60fps视频录制;前置1200万像素镜头。

2026年01月31日B(图55)

  快科技1月31日消息,苹果日前交上了一份历史最强季度财报,多项核心财务指标创历史新高,iPhone业务成为营收增长核心驱动力。

  季度总营收达1437.56亿美元,同比增长16%;净利润420.97亿美元,同比增长16%;iPhone业务收入为852.69亿美元,同比增长23%,在总营收中占比超59%。

2026年01月31日B(图56)

  库克原话:“正如我在开场白所说,这一季度对苹果来说意义非凡。我们也对苹果未来一年所拥有的机会感到兴奋,能够带来前所未见的创新,并在每一步持续丰富用户生活。展望接下来几周和未来几个月即将到来的许多事情,我们的最佳作品仍在前方,我对此也充满信心。”

2026年01月31日B(图57)

  内屏前置摄像头完全集成于屏幕之下,没有任何刘海、打孔等开口,首次实现真正的全面屏效果。苹果还打造了非常强大的铰链,通过内置金属应力分散板实现“近乎无折痕”的内屏效果,同时支持自修复涂层技术,提升抗刮性。

2026年01月31日B(图58)

  至于AI眼镜,供应链称“非量产产品非常漂亮,虽然不足以颠覆现有的产品形态,但在设计上比已经上市的产品有足够优势”。

  这款产品没有显示屏,整体规划与Meta、小米等产品类似,配备摄像头、麦克风和扬声器,功能应该跟此前产品都类似,可以实现拍照、录像、听音乐等常规操作。

2026年01月31日B(图59)

  这还不够,甚至还有报道称,苹果一度直接找到日本政府官员,希望他们协调供应商增加玻纤产量,以保障其 2026 年的产品顺利推进。

2026年01月31日B(图60)

  让大厂们渴求的,其实是高端玻璃纤维布(Glass Cloth),主要是用在高性能印刷电路板(PCB)和先进芯片封装基板的核心支撑结构中。

2026年01月31日B(图61)

2026年01月31日B(图62)

  因为,在AI、5G等领域,数据传输速度极快,如果还用普通玻纤布,信号跑在上面就像汽车跑在烂泥地上,跑不快还费油。

2026年01月31日B(图63)

  这家公司掌握着 NE-glass 和 T-glass 的黄金配方,和另外两家日企(旭化成、旭硝子)联手垄断了全球近 70% 的高端市场。

2026年01月31日B(图64)

  所以如今,无论你是安卓党还是苹果党、也不管你是AMD yes还是老黄牛逼,都得仰仗日东纺的供货。

  据爆料,苹果还悄悄派人考察了一家名为宏和电子材料的中国玻纤厂,他们在2021年就表示攻克了9微米的超纤布,随后又搞定了 Low-CTE 技术,于是苹果已经要求自己的日本合作伙伴 MGC,帮忙监督这家中国厂的质量改进,试图培养备胎。

  还有个菲利华更是恐怖,他们直接绕开现有路线 级石英纤维布(Q-glass),

2026年01月31日B(图65)

  据了解,这是一种比普通玻纤布更高级的材料,专门为了英伟达下一代 Rubin 架构准备的,如今已经通过了英伟达的官方认证。